1) 功能入口


2) 操作步骤:
点击主菜单的“设置”中“科目”。
3) 操作技巧:
①添加科目:点击科目后面的“新增” ,可以添加科目的下级科目;企业会计准则的账套,还可以点击“新增科目”添加一级科目。
②编辑科目:点击科目后面的“编辑” ,可以编辑科目,设置数量核算、辅助核算、外币核算。
③按 Ctrl + F 键并输入科目编码或者科目名称可以快速查找科目。
④导入科目:点击右上角的“导入”功能按钮,下载模板后,参照模板的格式维护科目。
4) 注意事项:
①若用户选择的会计准则是小企业会计准则,那么系统默认的科目是按照2013年版《小企业会计准则》设置,系统默认的科目包含了必需的所有一级科目,为了使软件报表取数准确,不允许小企业会计准则的账套增加一级科目,但可以增加二级、三级、四级科目。系统默认已有的科目不允许编辑、删除,而用户手工增加的科目是可以修改、删除。
②若用户选择的会计准则是企业会计准则,那么系统默认的科目是按照2007年版《企业会计准则》设置,同时,为了能更加灵活使用科目,系统允许企业会计准则的账套增加一级科目,也可以增加二级、三级、四级科目。系统默认已有的科目不允许编辑、删除,而用户手工增加的科目是可以修改、删除。
③新增的科目如果已经使用(有期初数据、已经在凭证上使用、有下级科目),该科目不允许删除,其他新增的末级科目可以删除。
④如果科目设置了数量核算,需要填写计量单位。


5)如果科目设置了辅助核算,需要设置对应的辅助核算,以下有三种方式:
a)首次在科目设置辅助核算时,可以直接点击“设置辅助核算”,设置对应的辅助核算;

b)点击主菜单的“设置”中“辅助核算”,设置对应的辅助核算;

c)录入凭证时,选择已设置辅助核算的科目,点击“添加辅助核算项目”,设置对应的辅助核算。

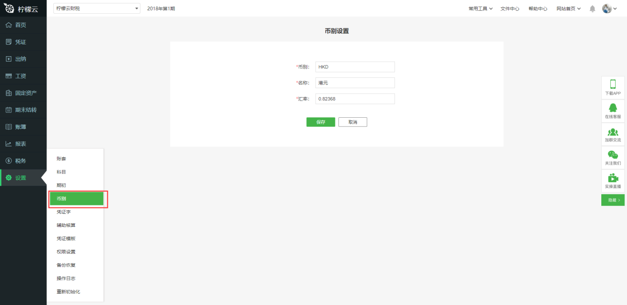
6)如果科目设置了外币核算,需要选择对应的币别。
a)如果已经维护了相应的币别数据,可以直接选择;


b)如果没有,需要先维护币别:点击主菜单的“设置”中“币别”,录入相应的币别数据。


